Ruch ramki w jednym segmencie (adresacja unicast)
Jeśli komunikujące się hosty znajdują się w jednym segmencie sieci, to adresem docelowym w ramce Eth jest adres hosta docelowego. Ramka taka jest budowana przez interfejs sieciowy nadawcy i wysyłana bezpośrednio pod jego adres. Urządzeniem pośredniczącym może być przełącznik, punkt radiowy lub po prosu przewód łączący bezpośrednio te dwa hosty. Ponieważ hosty pracują w jednym segmencie, w tej samej sieci IP wystarczy każdemu ustawić adres IP oraz maskę:
Widok naszej sieci raz ramki Ethernet przygotowanej na źródle czyli PC2:
W poniższym przykładzie host PC2 wysyła jeden pakiet ICMP do PC3. Adres MAC hosta PC3 to: ADDR:0001.C904.DB1C. Wysyłając jednego „pinga” z PC2 do PC3 możemy zaobserwować budowę ramki Ethernet.

Poniżej widok ramki przygotowanej na hoście PC2:
Uwaga: w powyższym schemacie Hub jest wstawiony tylko aby można było podłączyć sniffer czyli urządzenie przechwytujące ramki.
Jak widać ramka w adresie docelowym ma wpisany adres hosta docelowego czyli mamy tu komunikację w warstwie L2 bezpośrednią: nadawca –> odbiorca.
Ruch ramki między segmentami (adresacja unicast)
W tym wypadku musimy rozbudować nasz schemat o router, a najlepiej dwa:
Na routerach trzeba:
– ustawić adresy interfejsów
– włączyć interfejsy
– ustawić trasy statyczne:
— na Router0 trasę do sieci 192.168.2.0/24 przez 192.168.1.2
— na Router1 trasę do sieci 192.168.0.0/24 przez 192.168.1.1
Trasa statyczna do 192.168.2.0/24 na Router0:


Trasa statyczna do 192.168.0.0/24 na Router1:


Na komputerach trzeba ustawić:
– adresy IP i maski|
– oraz w tym wypadku także domyślną bramę
— na hoście PC2: 192.168.0.1
— na hoście PC3: 192.168.2.1
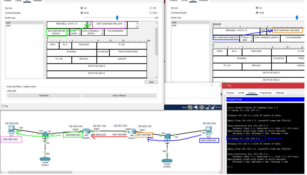
Teraz można testować: wysyłając jeden pakiet ICMP z PC3 do PC2 przechwytujemy ruch na snifferach. Na pierwszym z nich (Sniffer0) widzimy, że sprzętowy adres docelowy to nie jest adres PC2 choć taki jest adres IP w tej ramce. Adresem docelowym MAC jest adres adres routera Router1 czyli domyślnej bramy dla PC3.
Po snifferach widać, że host PC3 buduje ramkę z docelowym adresem IP hosta docelowego ale docelowy adres MAC nie jest adresem tegoż hosta. Jest to adres bramy domyślnej nadawcy. Po drodze routery robią dokładnie to samo: każda ramka ma adres MAC źródłowy routera nadawcy a adres MAC docelowy routera odbiorcy. Jeśli „po drodze” wykorzystana będzie inna technologia np. połączenie szeregowe, FR, ATM to tam będzie inny sposób adresacji fizycznej. Na koniec, kiedy dane dotrą do sieci docelowej, jeśli to będzie Ethernet wszystko odbędzie sie jak na ilustracji: router końcowy zbuduje ramkę ze swoim adresem źródłowym i z adresem docelowym interfejsu hosta przeznaczania danych.
W tej sytuacji sprawa przesyłania danych znacznie się komplikuje. Nie ma możliwości bezpośredniego (po warstwie L2) przesłania ramki z PC3 do PC3. Po drodze stoją routery z własnymi interfejsami i adresami MAC. Trzeba zatem to wykonać w etapach oznaczonym na poniższym rysunku 1,2,3.
Poniżej sytuacja odwrotna: PC2 wysyła coś do PC3.
– Hosta PC2 wysyła cos do PC3 zatem musi znać jego adres IP
– Host PC2 na ustawioną bramę domyślną na interfejs B routera Router0
– Oba routery wiedzą jak się dostać do każdej sieci (trasy statyczne w naszym przypadku)
– Host PC3 na ustawioną bramę domyślną na interfejs D routera Router1
Jak widać po drodze od PC2 do PC3 ramka przechodzi przez różne urządzenia. Koncentratory jej nie modyfikują ale routery już tak. Modyfikują jednak tylko pola adresów sprzętowych MAC (źródło i cel) oraz FCS (musi być wyliczany zawsze jakie się w ramce coś zmieni)












